You are viewing limited content. For full access, please sign in.

Question

Question

Remote Repository is not OCR'ing PDF Documents

asked on June 5, 2015

Hi,

I have a server that has 2 repository's, one on repository is on a local server and one repository on a remote server at a another location. Using the same PDF file and settings when I put the file on the local server it OCR's fine, when I put the file on the remote server it won't OCR. The PDF in question is 94 pages. I also tried to manually OCR the file and it doesn't work.

Now if I do the same thing but with a smaller PDF, say 20 pages it works fine on both repositories.

So my question is:

1. Is there a size limitation on OCR'ing PDF's on remote repositories.

2. Where does the OCR'ing occur on the Server or on the Client.

3. Could it be a resource issue on the Client or the Server hosting the repositories.

 

Any assistance would be greatly appreciated.

Thank you 

 

 





 

0 0

Replies

replied on June 5, 2015

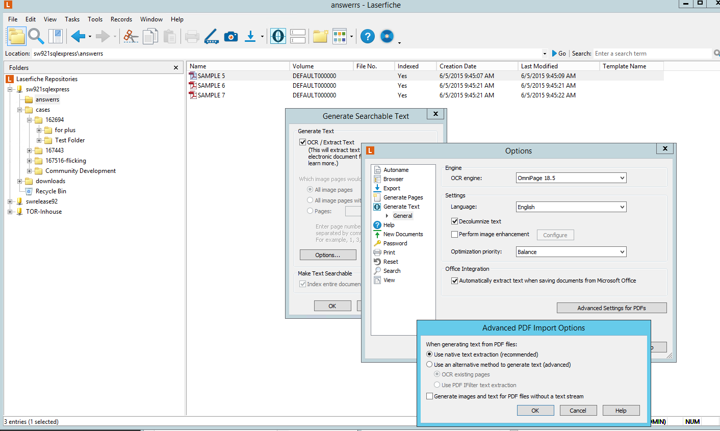
The ocr process is done at the workstation where Laserfiche Client is installed on. There is no size limitation for extracting text from PDF (electronic file). Although PDF are electronic documents, therefore it uses the internal component to extract the text embedded in the PDF file, this might look like there is an ocr process running but it is not. OCR process is only applicable to images (tif). Review the attached screen-print.

Please compare the settings when log in into the Local Repository and the Remote Repository and make sure the match. 

 

Pdf_import_options_.png
0 0
You are not allowed to follow up in this post.

Sign in to reply to this post.